2. 插件安装教程
1. 雨燕装修大师插件支持哪些浏览器?
雨燕装修大师是基于Chromium内核的浏览器插件(浏览器扩展程序),可以在Windows和Mac系统上的主流浏览器中运行。
如: Chrome谷歌浏览器,Edge浏览器、360浏览器、QQ浏览器等主流浏览器中运行,暂不支持Safari、IE、火狐FireFox、欧朋Opera浏览器。
小编在这里推荐您使用最新的Chrome谷歌浏览器,以便达到最佳使用效果,本教程的截图、视频等均采用Chrome谷歌浏览器进行录制。
2. 如何安装插件?
不同浏览器的安装步骤大致相同,具体安装教程可以 点此进入插件下载页面 ,选择对应的浏览器后,根据引导内容完成操作即可。
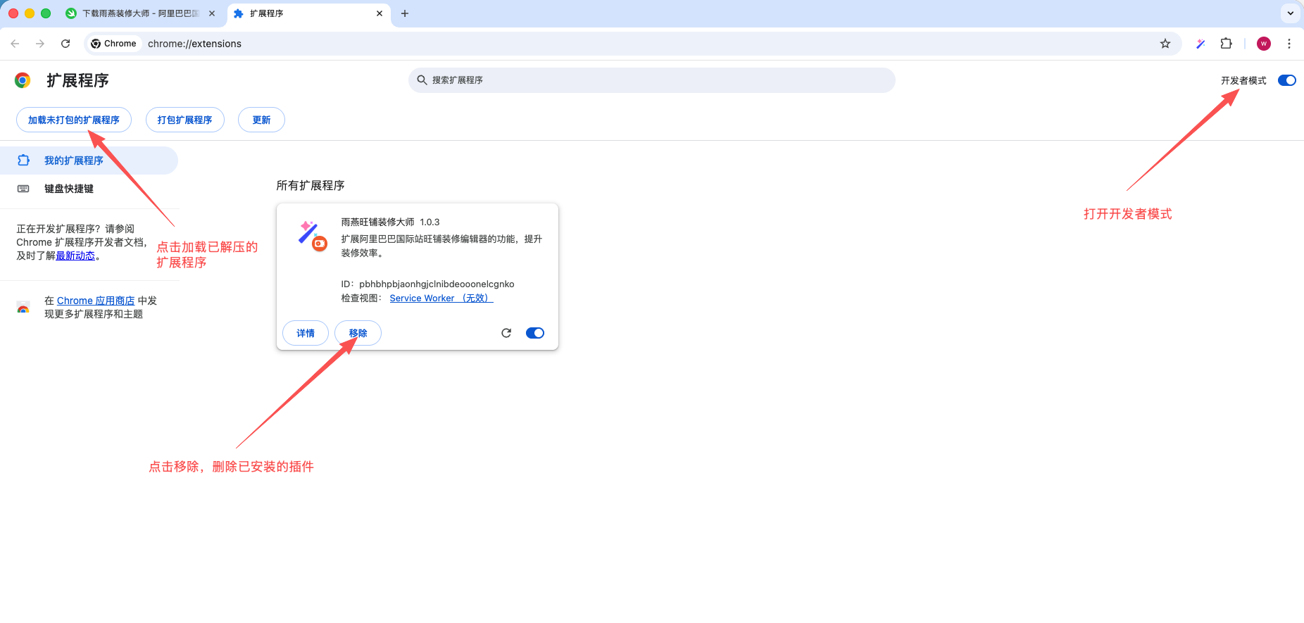
下载完毕后,请手动解压下载的压缩包,然后在浏览器地址栏输入 chrome://extensions 并回车,或者点击右上角菜单 > 扩展程序 > 管理扩展程序。
开启右上角的“开发者模式”,然后点击“加载未打包的扩展程序”,即可完成安装。
安装完成后,浏览器的右上角,点击插件后的下拉列表中,会找到魔法棒形状的图标,点击右侧的固定按钮,即可将插件固定在插件栏中,方便快速访问。
点击插件图标,即可打开 雨燕装修大师 ,体验更多功能。

3. 如何更新插件?
- 自动更新
由于自动更新需要访问谷歌,国内的网络环境支持较差,因此插件暂不提供自动更新,需要手动更新插件。
- 手动更新
1) 当插件推出新版本时,浏览器中会出现更新提示,点击 去升级 即可跳转到下载页面,重新下载最新版本插件。

2) 在浏览器地址栏输入 chrome://extensions 并回车,或者点击右上角菜单 > 扩展程序 > 管理扩展程序, 然后删除已经安装的插件, 重新下载并安装最新版本的插件即可。

4. 如何卸载插件?
在插件上点击右键,选择 从 Chrome 中移除 ,即可卸载删除插件。

邀请有好礼